Command Palette

Search for a command to run...

Cypher
Full Release

Cypher

Game media

Release Date

November 1, 2023

Genre

Puzzle+1

Platform

Critic Rating

N/A

Description

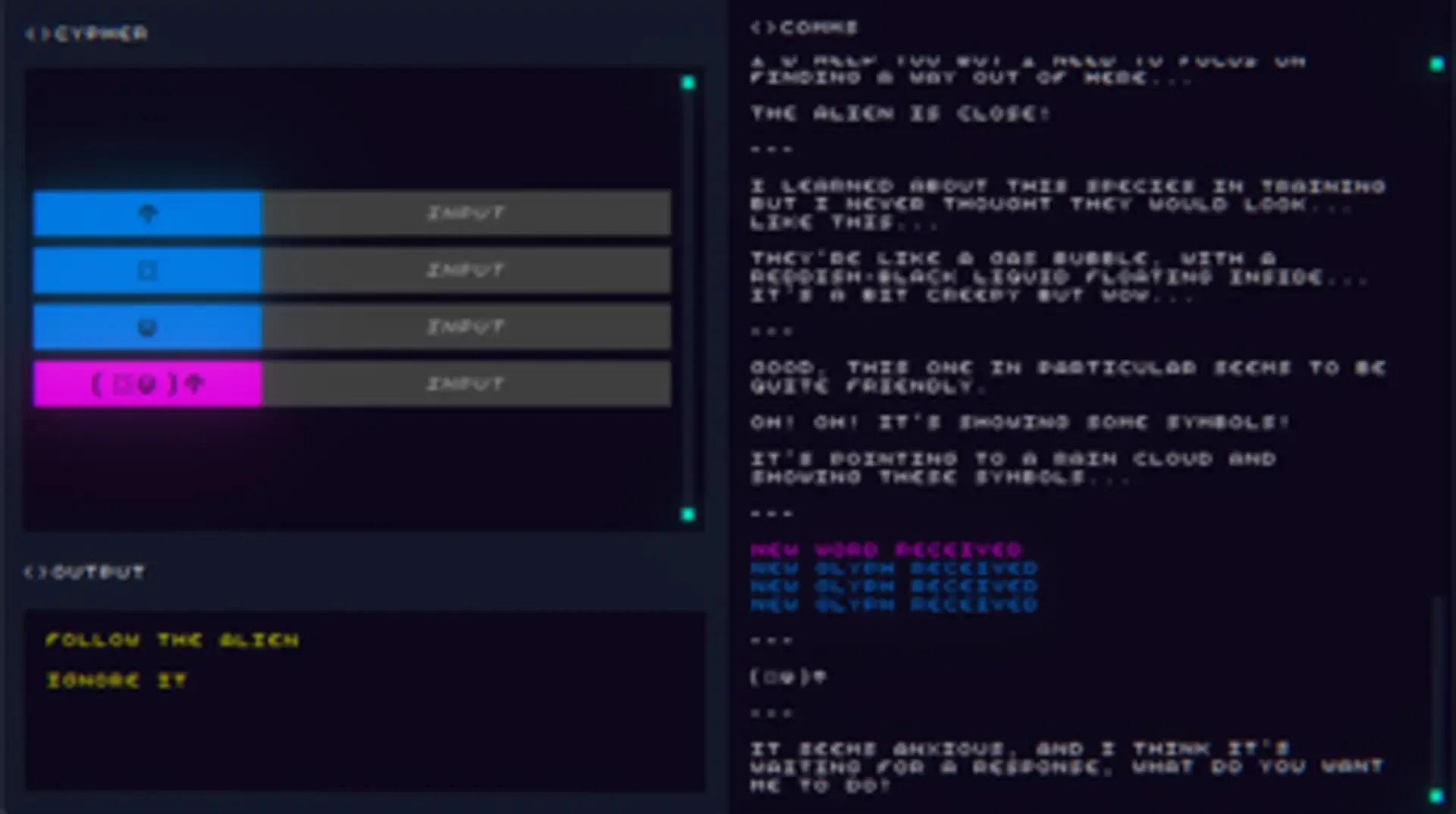
Help a lost astronaut interpret mysterious glyphs and understand an alien language by making your own cypher.

Social Links

Similar Games

Outer Wilds
Quern: Undying Thoughts
Myst
Unforeseen Incidents
Planet Alpha
The Watson-Scott Test

Command Palette

Search for a command to run...